·
Community Review System — User Guide | 3.8
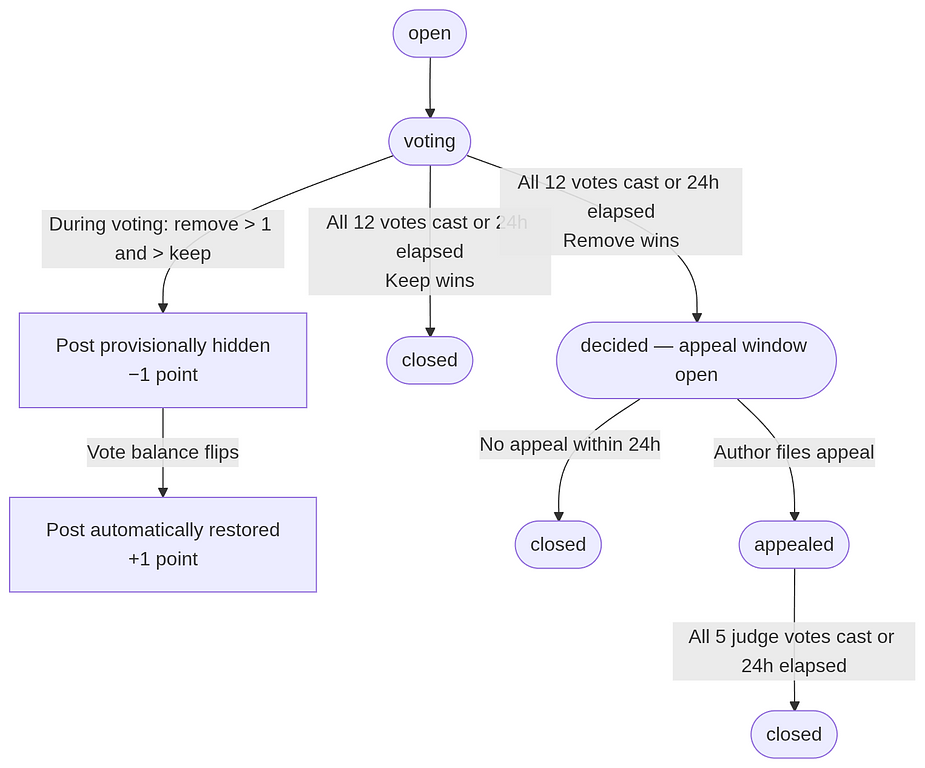
Topic creators manually trigger a review. 12 jurors vote within 24 hours — if remove votes win, the post is hidden. Authors can appeal; 5 judges then conduct a final review. Correct votes earn point rewards.
1. Roles
Role | Eligibility | Responsibility |
|---|---|---|
Juror | Community member with juror role | Vote on flagged posts |
Judge | High-points member with judge role | Review appeals |
Post Author | Author of the post under review | Monitor review progress; file appeals |
2. How a Review Is Triggered
The topic creator manually initiates a review on a post within their topic. The system then:
- Randomly selects 12 jurors from eligible community members in the topic
- Sends each selected juror a notification with the voting deadline
- Opens a 24-hour voting window; verdict is issued automatically when it closes
3. Juror Voting
Accessing the Vote
Receive the "You've been selected as a juror" notification → click the link to open the review page.
Voting Rules
- Two options: Remove / Keep
- Reason is optional
- Each juror may cast one vote; votes cannot be changed
- Vote before the deadline shown in the notification — abstentions are recorded if the deadline passes
Point Rewards
- Vote aligns with the final verdict (including appeal outcome) → +5 points
- Vote does not align → 0 points
- ⚠️ For a Remove verdict, juror points are held until the 24-hour appeal window closes
Provisional Hiding
During voting, if the following condition is met, the post is provisionally hidden:
Remove votes > 1 and Remove votes > Keep votes (minimum 2 remove votes required)
- The author receives a "post provisionally hidden" notification and is charged 1 point (trial period; will be 10 points at full launch)
- If subsequent votes break the condition, the post is automatically restored and the 1 point is refunded
4. Verdict
After all 12 votes are cast or the 24-hour window expires, the system issues an automatic verdict:
Condition | Verdict | Next Step |
|---|---|---|
Remove votes > 1 and Remove votes > Keep votes | Remove | Post hidden; 24-hour appeal window opens |
All other cases | Keep | Post retained; review closed; juror points issued immediately |
5. Appeals (Authors Only)
When You Can Appeal
A Remove verdict gives the author two appeal entry points:
① Standard Appeal (voting complete, verdict is Remove)
- Window: within 24 hours of the verdict
- Entry: review page → "Appeal Verdict"
② Provisional-Hide Appeal (voting still in progress, post already hidden)
- No need to wait for voting to finish — you can appeal immediately
- The system settles the current vote: if the result is Remove, the appeal proceeds; if Keep, the post is restored and no appeal is needed
Appeal Cost
Item | Points |
|---|---|
Appeal stake (deducted on submission) | −10 |
Provisional hide penalty (if applicable, already deducted) | −1 (trial period) |
Appeal Outcomes
Appeal upheld (verdict overturned):
- Post restored to public visibility
- Stake refunded + provisional hide penalty refunded (if applicable) + 5-point bonus
- Net gain: +5 points
Appeal dismissed (verdict upheld):
- Post remains hidden
- Stake forfeited; provisional hide penalty is not refunded
6. Judge Panel Review
Trigger
Once an appeal is submitted, the system randomly selects 5 judges to conduct the review. The voting window is also 24 hours.
Decision Rule (identical to the juror rule)
Remove votes > 1 and Remove votes > Keep votes → verdict upheld; otherwise → verdict overturned
The final ruling is issued automatically once all 5 judges have voted or the 24-hour window expires.
Point Rewards
- Vote aligns with final ruling → +10 points
- Vote does not align → 0 points
7. Review Status Flow
8. Detailed Flow Diagrams
8.1 Juror Full Flow
8.2 Appeal Full Flow
9. Points Summary
Event | Points |
|---|---|
Juror votes correctly | +5 |
Judge rules correctly | +10 |
Post provisionally hidden | −1 (trial period; −10 at full launch) |
Provisional hide reversed | +1 (trial period; +10 at full launch) |
Appeal stake submitted | −10 |
Appeal upheld | Net +5 |
Appeal dismissed | Stake forfeited |
转发此帖子?
与您的关注者分享。
回复